EduCoder教师端使用技巧
更新时间:2026-03-04 10:44:02
-
-
summer爱情故事免费版
- 类型:模拟经营
- 大小:
- 语言:简体中文
- 评分:
- 查看详情
EduCoder教师端使用技巧
EduCoder实践教育平台是结合了国内顶尖高校与知名企业的力量共同打造的新型信息技术工程项目教育平台。其核心技术源自国家划和重点研发计划中的Trustie群体化方法与技术,旨在提供全面覆盖的教学、实验、实训和科研支持。该平台致力于促进信息技术类专业的全栈式学习和发展,包括教学、实验、实训及科研在内的多方面支持。教师、学生以及企业专家可以根据实际需求自主创建和参与实践课程。平台提供的教育资源和服务具有高度的灵活性与定制化,能够满足不同学习环境和应用场景的需求。其目标是构建一个覆盖广泛、协同创新的信息技术工程教育生态体系,助力人才培养与产业需求紧密结合。EduCoder实践教育平台不仅为高校提供了重要的教育资源支持,也面向社会各界开放,旨在推动信息技术领域的持续发展和技术应用的深化。
- 从无到有策划并实施一堂实验课
在教育领域,教师可通过EduCoder平台进行课堂实施数学实验,流程大致相同:首先注册并登录账号,随后创建班级,并上传实验任务给学生。学生完成任务后,教师可详细查阅学习报告了解其表现和进步情况。
- 注册并登录账号
访问EduCoder官网,点击顶部注册图标,输入手机号码或邮箱进行注册,并填写个人信息以完成注册和验证。成功验证后,您将能够登录并开始使用服务。
- 建立班级或分组教学
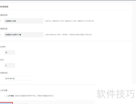
- 点击右上角+号,选择新建课堂即可创建。

- 填写课堂设置信息后,点击提交即可完成创建。

- 教师可在已建课堂中点击左侧分班功能,创建多个班级,实现对学生的分类管理。

- 邀请学生进班参与课堂学习
教师可通过右上角的邀请码功能,向全班或指定班级的学生推送课程链接,确保每位学员都能轻松参与学习。

学生通过右上角的“加入课堂”功能输入邀请码,可在系统中自由选择加入指定课程或班级。
